禁止文字設定では、PANAMAマスターローダで入力を禁止する文字を設定できます。
環境依存文字の入力防止等に役立ちます。
以下は、PANAMAドメインマネージャーで禁止文字を設定する手順です。
※この作業はドメイン管理者権限を持つアカウントのみで行うことができます。
1|作業ドメインを選択する
PANAMAドメインマネージャーを開き、ヘッダーから作業を行うドメインを選択する。
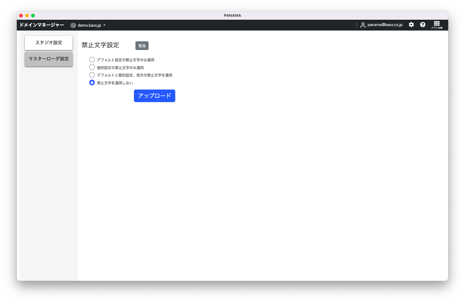
2|禁止文字設定の画面を開く
〔マスターローダ設定〕をクリックする。
すると禁止文字設定の画面が表示され、すでに設定されている禁止文字が「このドメインで有効な禁止文字」内に表示される。
※禁止文字が設定されていない場合「このドメインで有効な禁止文字」は表示されない
3|禁止文字設定の種類を選択する
〔編集〕をクリックし、表示された以下のラジオボタンから、適用したい禁止文字設定の種類を選択する。
・デフォルト設定の禁止文字のみ適用
PANAMAのデフォルト設定の禁止文字のみを禁止文字として設定する
・個別設定の禁止文字のみ適用
作業ドメイン独自の禁止文字を設定する
・デフォルトと個別設定、両方の禁止文字を適用
PANAMAのデフォルト設定の禁止文字と、作業ドメイン独自の禁止文字を両方設定する
・禁止文字を適用しない
禁止文字を設定しない
4-1|デフォルト設定の禁止文字のみ適用
手順3で〔デフォルト設定の禁止文字のみ適用〕を選択すると、「デフォルト設定の禁止文字 (固定)」内にPANAMAのデフォルト設定の禁止文字が表示される。
表示された文字を確認し、この内容を禁止文字として設定する場合には〔アップロード〕をクリックする。

4-2|個別設定の禁止文字のみ適用
手順3で〔個別設定の禁止文字のみ適用〕を選択すると、個別設定用の入力欄が表示されるので、禁止したい文字を入力する。
(新たに入力した文字は、「個別設定の禁止文字」内でピンク背景で表示される。)
入力が終わったら、〔アップロード〕をクリックする。

※複数の文字を設定する場合は、「,」(半角カンマ)区切りで入力する
4-3|デフォルトと個別設定、両方の禁止文字を適用
手順3で〔デフォルトと個別設定、両方の禁止文字を適用〕を選択すると、以下2つが表示される。
・「デフォルト設定の禁止文字 (固定)」内にPANAMAのデフォルト設定の禁止文字
・個別設定用の入力欄
PANAMAのデフォルト設定の禁止文字を確認の上、個別設定用の入力欄にデフォルト設定以外で設定したい文字を入力する。
(新たに入力した文字は、「個別設定の禁止文字」内でピンク背景で表示される。)
入力が終わったら、〔アップロード〕をクリックする。

※複数の文字を設定する場合は、「,」(半角カンマ)区切りで入力する
4-4|禁止文字を適用しない
手順3で〔禁止文字を適用しない〕を選択したら、〔アップロード〕をクリックする。

5|反映されたことを確認する
〔アップロード〕をクリックすると「禁止文字が登録されました。」と表示される。
そして設定した禁止文字が「このドメインで有効な禁止文字」内に表示されるので、反映されたことを確認する。
※禁止文字が設定されていない場合「このドメインで有効な禁止文字」は表示されない
